Binding Model

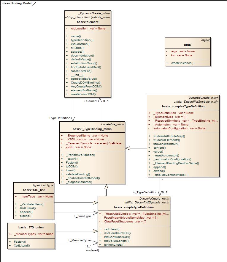
The binding model represents the relations between Python classes that correspond to schema components. The class hierarchy for the binding model is depicted in the following diagram.

_images/BindingModel.jpg

There are three primary groups of classes, which in turn depend on some supporting capabilities, all of which are described in the following sections.

Supporting Capabilities

Common Binding Instance Features

_TypeBinding_mixin is a marker class to indicate that the incorporating class represents a binding associated with a type definition (whether simple or complex). The key features of this mixin are:

  • The _ExpandedName class variable is overridden in each class to identify the type definition corresponding to the class.
  • The _XSDLocation class variable is overridden in each class to provide the line, column, and schema at which the data type definition was found. This is used in diagnostics.
  • The namespace context of the type definition is recorded to allow users to perform QName resolution of values within instance documents (see, for example, the customized bindings in pyxb.bundles.wssplat.wsdl11).
  • Each instance records the element instance that determines where the type came from. The element is required in order to provide the correct name when converting the binding instance to a DOM instance on its way to expression as a text XML document.
  • The mixin is also where xsi:nil information for the instance is stored.
  • A Factory infrastructure is provided to allow creation of new instances of the binding while permitting developers to customize the generated binding classes; see Support for Customization.

Deconflicting Names

In XML schema, the namespaces for element declarations, type definitions, and attribute definitions are all distinct. Python uses the same namespace for everything. So, if you have a schema that defines a simple type color, the schema can also have an element named color with a complex type that itself has both a child element named color and a distinct attribute (of type color) that is also named color. Since the natural representation of elements and attributes inside complex types is also by their XML name, the chances of conflict are high.

PyXB resolves this by ensuring every identifiable object has a unique identifier within its context. The steps involved are:

  1. Make object name into an identifier by stripping out non-printable characters, replacing characters that cannot appear in identifiers with underscores, stripping leading underscores, and prefixing an initial digit with the character n.
  2. Deconflict the resulting identifier from Python reserved identifiers and other context-specific keywords.
  3. Prepend the standard prefix that denotes the identifier’s visibility (public, protected, private)
  4. Make the resulting identifier unique within its context (containing class or module).

These steps are encapsulated into a single function PrepareIdentifier which takes parameters that customize the context for the identifier.

In addition to name conflicts with namespace-global identifiers appearing directly in the module, conflicts may also appear within a binding class as a result of collision with names from Python keywords, public class names, and public field or method names in the class. The _DeconflictSymbols_mixin is used to refine the set of type-specific public names. If you customize a generated binding class by extending from it, you must specify your own class variable _ReservedSymbols with a value that is the union of your symbols and those of the superclass(es) (see _DeconflictSymbols_mixin for details).

Deconfliction of module-level names occurs prior to code generation. Identifiers are deconflicted in favor of higher items on this list:

  • Python keywords
  • Public class identifiers
  • Element tags
  • Complex or simple type definition tags
  • Enumeration tags
  • Attribute tags

Support for Customization

One of the primary goals of PyXB is to support Python modules which customize the generated bindings by adding both functionality and derived content. Maintenance issues require that these extensions exist separately from the automatically-generated binding modules; usability requires that they inherit from the automatically-generated modules. This is supported by the _DynamicCreate_mixin class.

This class provides a method which is used by the generated bindings to create new instances of themselves. The raw bindings are generated into a sub-module with the prefix raw, and the extensions modify the generated class to record the real class that should be used when new instances are created as a result of converting an XML document into a binding object.

For example, if a binding is to be created in a module dinner, the --generate-raw-binding flag would be used on pyxbgen to generate the binding in a file named raw/dinner.py. The wrapper module dinner.py would contain the following code (assuming that the class parsnip was to be extended):

# Bring all public symbols up from the generated one
from raw.dinner import *
# Bring them in again, but left with their original module path
import raw.dinner
# Replace the generated parsnip with a customizing extension
class parsnip (raw.dinner.parsnip):
  # Customization here
  pass
# Register the customization for use by the binding infrastructure
raw.dinner.parsnip._SetSupersedingClass(parsnip)

With this pattern, objects created by the user through dinner.parsnip() and from XML documents by the CreateFromDOM infrastructure will both be instances of the extending wrapper class.

Simple Type Definitions

Simple type definitions derive from simpleTypeDefinition and a standard Python type.

For simple types that are not derived by list or union, you can construct instances using the Factory method or directly, providing the value as an argument. New instance creation is validated against the facets recorded in the binding class.

Constraining Facets

Each class corresponding to a simple type definition has class variables for the constraining facets that are valid for that class. These variables are named by prefixing the facet name with _CF_, and have a value that is an instance of the corresponding facet class. Where possible, the variables are inherited from the parent class; when a simple type is derived by restriction, the restricted class overrides its parent with a new value for the corresponding facet.

Facets incorporate schema-specific constraining values with some code that validates potential instances of the type against the constraints. Constraining values may:

  • be of a fixed type, as with length;
  • take on a value in the value space of the simple type in which the facet appears, as with minInclusive; or
  • take on a value in the value space of the superclass of the simple type in which the facet appears, as with minExclusive;

Enumeration and pattern constraints maintain a list of the respective acceptable enumeration and pattern values.

Facets implement the ConstrainingFacet.validateConstraint method, which in turn is invoked by the simpleTypeDefinition.XsdConstraintsOK class method when given a value that may or may not satisfy the constraints. The Factory will normally validate the constraints before allowing a new instance to be returned.

List Types

Simple types that derive by list extend from STD_list which in turn descends from the Python list type. These derived classes must override the base class STD_list._ItemType value with the appropriate class to use when creating or validating list members.

When constructing an instance of a simple list type, you can provide a list as the initializer. The members of the list must be valid initializers to the underlying item type.

Union Types

Union types are classes that are never instantiated. Instead, the binding classes define a STD_union._MemberTypes variable which contains a list of binding classes that are permitted as members of the union. The STD_union.Factory method attempts, in turn, to create an instance of each potential member type using the arguments passed into it. The returned value is the first instance that was successfully created.

Note that this means the fact that a particular attribute in an element is a member of a union is not recorded in the attribute value. See Attribute Uses.

It is not possible to construct an instance of a union type directly. You must use the Factory method, with an argument that is acceptable as an initializer for one of the member types.

Complex Type Definitions

Complex type definitions derive from complexTypeDefinition. Classes representing complex type definitions record maps that specify attribute and element use structures to record the attributes and elements that comprise the type. Each such structure is stored as a private class field and is used by Python properties to provide access to element and attribute values in a binding instance.

The base complexTypeDefinition class provides the infrastructure to identify the appropriate attribute or element given an XML tag name. For classes corresponding to types that enable wildcards, it also provides a mechanism to access unrecognized elements and attributes. Wildcard elements are converted to binding instances if their namespace and name are recognized, and otherwise are left as DOM nodes. Wildcard attributes are stored in a map from their expanded name to the unicode value of the attribute.

When creating a complex type definition, you can provide the values for its attributes and fields through arguments and keywords. Keywords whose name matches an attribute or element identifier are used to set that element, bypassing the content model. Arguments are processed in order using the content model for identification and validation. See the example below.

Elements

Each element corresponds to a field in the binding instance; the field is managed through a element declaration structure. Element names are disambiguated, and a Python property is defined to retrieve and set the element value.

When the content model permits multiple occurrences of the element, its value is a Python list. The order in this list is significant.

Attributes

Each attribute corresponds to a field in the binding instance; the field is managed through a attribute use structure. Attribute names are disambiguated, and a Python property is defined to retrieve and set each attribute value.

Note that if the same name is used for both an attribute and an element, the element use takes priority. See Deconflicting Names.

Simple Content

Complex types with simple content (i.e., those in which the body of the element is an octet sequence in the lexical space of a specified simple type) are distinguished by providing a value for the class-level complexTypeDefinition._TypeDefinition variable. For these types, the complexTypeDefinition.content method returns the instance of that type that corresponds to the content of the object.

Users of bindings must be aware of whether a particular value is a true simple type, or a complex type with simple content. In the former case, the value descends from the corresponding Python type and can be used directly in Python expressions. In the latter, the value must be retrieved using the value method before it can be used.

As an example, consider this schema (available in examples/content):

<xs:schema xmlns:xs="http://www.w3.org/2001/XMLSchema">
  <xs:element name="numbers">
    <xs:complexType>
      <xs:sequence>
        <xs:element name="simple" type="xs:integer"/>
        <xs:element name="complex">
          <xs:complexType>
            <xs:simpleContent>
              <xs:extension base="xs:integer">
                <xs:attribute name="style" type="xs:string"/>
              </xs:extension>
            </xs:simpleContent>
          </xs:complexType>
        </xs:element>
      </xs:sequence>
      <xs:attribute name="attribute" type="xs:integer"/>
    </xs:complexType>
  </xs:element>
</xs:schema>

With the generated bindings, the following program:

from __future__ import print_function
from pyxb import BIND
import content

v = content.numbers(1, BIND(2), attribute=3)
v.complex.style = "decimal"
print(v.toxml("utf-8").decode('utf-8'))
print(3 * v.simple)
print(4 * v.complex.value())
print(5 * v.attribute)

produces the following output:

<?xml version="1.0" encoding="utf-8"?><numbers attribute="3"><simple>1</simple><complex style="decimal">2</complex></numbers>
3
8
15

Note that it was necessary to indicate that the second member (complex) of the numbers element needs to be wrapped in an instance of the appropriate complex type. Similarly, it was necessary to add the call to value() on the value of v.complex in order to get a valid Python numeric value. This was not necessary for v.simple or v.attribute.

Mixed and Element-Only Content

Mixed and element-only content nodes use the :api:` <pyxb.binding.basis.complexTypeDefinition._ElementBindingDeclForName>` method to manage the mapping from XML schema element names to class members. The element and attribute names are distinct. Instances of complex types also reference a content automaton to ensure the constraints of the schema are satisfied. These structures are described in Content Model.

For these types, the complexTypeDefinition.content method returns a list, in parsed order, of the Python objects and (if mixed) non-element content that belong to the instance. Be aware that this order currently does not influence the order of elements when converting bindings into XML.

Elements

Unlike the bindings for schema type definitions, which are represented as Python classes, bindings corresponding to XML Schema element declarations are represented as instances of the element class. The instances can be used to create new binding instances that are associated with the element. Elements are used in the content model to identify transitions through a finite automaton.

You can use elements just like types in that they are invokable, with arguments corresponding to the arguments of the constructor of the corresponding type. See the example above.